无人机技术的快速发展使得其在监测、勘探、物流、救援等多个领域展现出巨大的应用潜力。而无人机与地面站之间的数据传输,即数据链技术,是实现无人机远程操控、数据传输和任务执行的关键。本文将详细探讨无人机4G/5G数据链图数传技术,并提出远距离传输数据链技术的解决方案。
无人机4G/5G数据链图数传技术详解

1. 4G/5G通信技术基础
4G技术:第四代移动通信技术,提供高速的数据传输服务,支持视频通话、在线游戏等高带宽应用。
5G技术:第五代移动通信技术,相比4G,具有更高的带宽、更低的延迟和更多的连接设备能力,特别适用于对实时性和可靠性要求极高的应用场景。
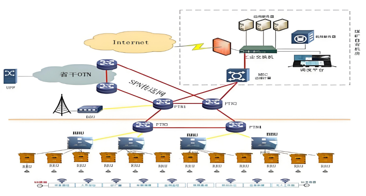
2. 无人机4G/5G数据链架构
发射端:无人机上搭载的4G/5G通信模块,负责将无人机的状态信息、图像数据等传输至地面站。
传输网络:利用运营商的4G/5G网络基础设施,实现数据的无线传输。
接收端:地面站的4G/5G接收器,接收并解码来自无人机的数据。
3. 图数传技术特点
高带宽:4G/5G网络提供的高带宽支持,使得无人机能够实时传输高清图像、视频等大数据量信息。
低延迟:5G网络的低延迟特性,对于需要快速响应的无人机应用至关重要,如远程驾驶、紧急救援等
广覆盖:4G/5G网络的广泛覆盖,使得无人机可以在更广阔的地域内执行任务,不受地域限制。
远距离传输数据链技术解决方案

1. 增强信号覆盖
中继站部署:在无人机飞行路径的关键位置部署中继站,以扩大信号覆盖范围,确保数据传输的连续性。
高增益天线:采用高增益天线,提高信号的发射和接收能力,增强远距离传输的稳定性。
2. 优化数据传输协议
数据压缩技术:对传输的数据进行压缩处理,减少数据量,提高传输效率。
智能调度算法:根据网络状况和数据优先级,智能调度数据传输,确保关键数据的优先传输。
3. 网络安全保障
加密技术:采用先进的加密技术,确保数据传输过程中的安全性,防止数据泄露。
身份认证机制:建立严格的身份认证机制,防止非法接入和数据篡改。
4. 备用数据传输方案
卫星通信:在4G/5G网络覆盖不足或信号不稳定的情况下,采用卫星通信作为备用数据传输方式。
专网通信:构建专用的无线通信网络,确保数据传输的稳定性和安全性。
无人机4G/5G数据链图数传技术为无人机的远程操控和数据传输提供了强有力的支持。通过增强信号覆盖、优化数据传输协议、加强网络安全保障以及制定备用数据传输方案等措施,可以有效解决远距离传输中的数据链问题。随着4G/5G技术的不断发展和完善,无人机数据链技术将在更多领域发挥重要作用,推动无人机技术的进一步发展和应用。



